PowerConnect for SAP Solutions
Breadcrumbs

PRC_CHAIN_LOG

Data Description

The PRC_CHAIN_LOG event is used in SAP to view BW process chains.

Potential Use Cases

This event could be used in the following scenarios:

  • Monitor BW process chain executions.

  • Identify long-running process chains.

  • Alert on process chain execution failures

Metric Filters

Important Note: The metric filters need to be applied to extract data for the PRC_CHAIN_LOG extractor.

To access the metric filters for the PRC_CHAIN_LOG event, execute the /n/bnwvs/main transaction in the system. Then go to Administrator → Metric Filters → More → Process Chain filter.

image-20230905-164100.png

Once in the Process Chain filter, select the “New Entries” button. Then place the string value for the process chain that you would like to collect the data for. Please note that wildcards are accepted.

image-20230905-164458.png

Then input the desired values into the selection criteria fields, and Save. Here are the definitions for each of the fields, and how they can be leveraged:

  • Process Type - This is the process type for which the data will be extracted. If you would like to extract all process types enter a wildcard value, otherwise specify the process type using a string value.

  • Process Variant (Name) - This is the process variant for which the data will be extracted. If you would like to extract all process variants enter a wildcard value, otherwise specify the process variant using a string value.

  • Sequence - This field is used to make a unique entry into the table if the key fields of Process Type and Process Variant (Name) are identical. This is a numeric field, so if there are identical entries based on the field value combination previously stated, enter a unique sequence number.

  • INCL/EXCL - This is an include/exclude flag. Otherwise, use an I to include the objects. If you want to exclude certain objects from being selected input an E.

  • Active - This checkbox can be used to enable and disable the data extraction. To enable the data extraction, ensure that the checkbox is selected.

Splunk Event

PRC_CHAIN_LOG with EVENT_SUBTYPE=””

The event will look like this in Splunk:

image-20230710-234239.png

PRC_CHAIN_LOG with EVENT_SUBTYPE=”CJOB”

The event will look like this in Splunk:

image-20230710-234046.png

PRC_CHAIN_LOG with EVENT_SUBTYPE=”MESG”

The event will look like this in Splunk:

image-20230710-234151.png

SAP Navigation

PRC_CHAIN_LOG with EVENT_SUBTYPE=””

Log into the system where the process chain activity occurs and execute the RSPCM transaction. Click on the process chain of interest.

image-20230706-182758.png

Click on the Log button.

image-20230706-182837.png

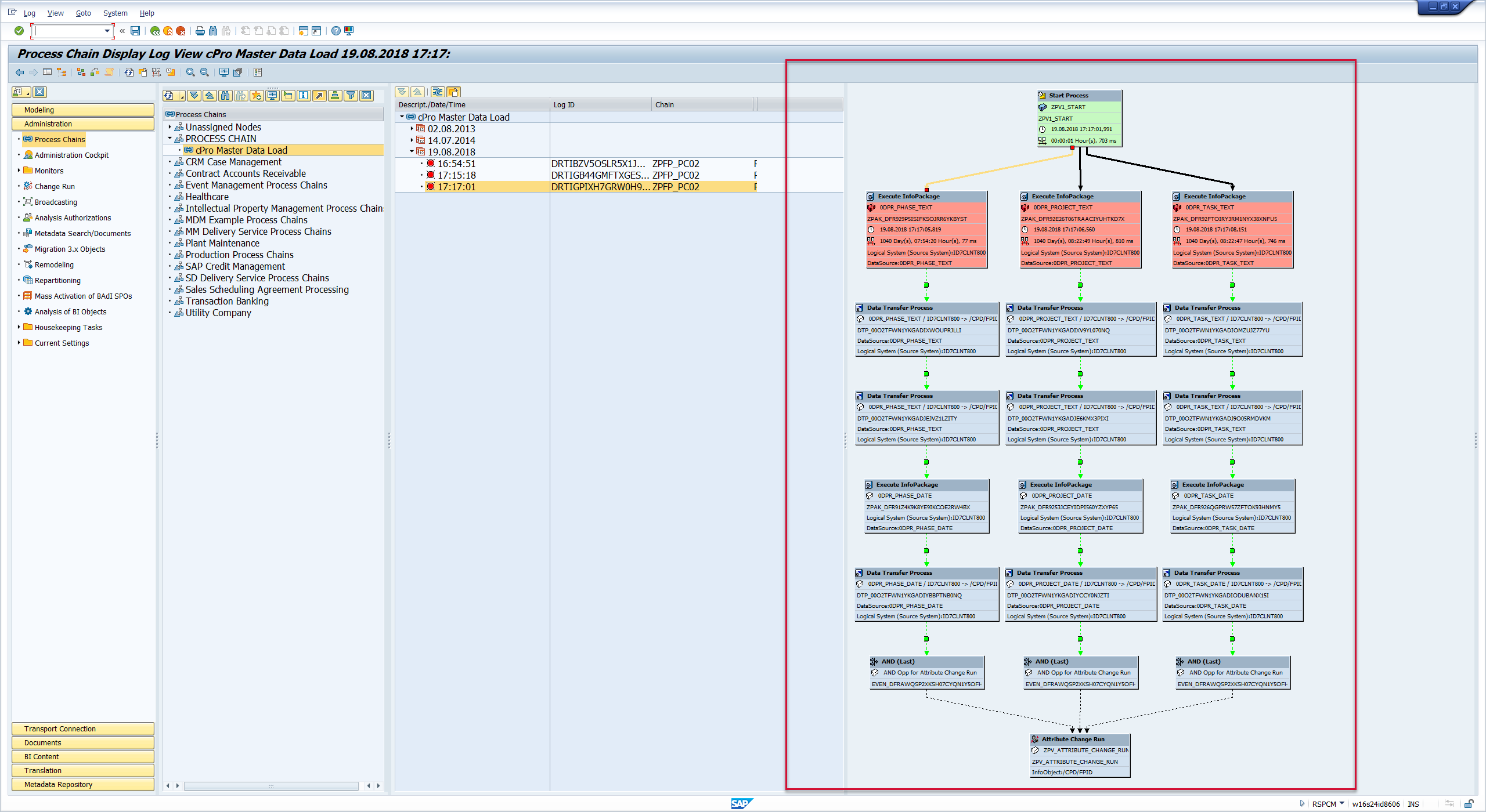
The information displayed on the screen will match the data collected and sent to Splunk. This data is the process chain run.

image-20230706-183102.png


PRC_CHAIN_LOG with EVENT_SUBTYPE=”CJOB”

Log into the system where the process chain activity occurs and execute the RSPCM transaction. Click on the process chain of interest.

image-20230706-182758.png

Click on the Log button.


image-20230706-182837.png

Double-click the entry of interest.

image-20230706-183102.png

The information displayed on the right side of the screen will match the data that is extracted and sent to Splunk.

image-20230711-152813.png


PRC_CHAIN_LOG with EVENT_SUBTYPE=”MESG”

Log into the system where the process chain activity occurs and execute the RSPCM transaction. Click on the process chain of interest.

image-20230706-182758.png

Click on the Log button.

image-20230706-182837.png

Right click on the log of interest followed by the Displaying Messages button.

image-20230706-183759.png

Click on the Individual Messages tab. The information showed on the screen will match the data that is collected and sent to Splunk.

image-20230706-184153.png