PowerConnect for SAP Solutions
Breadcrumbs

KB 38 - ABAP DUMP in /BNWVS/SAPLPARALLEL_PROCESSING

KB 38 (ABAP): ABAP DUMP in /BNWVS/SAPLPARALLEL_PROCESSING

Category: Problem

Priority: High

Platform: ABAP

Version: 1 from 23.03.2021

Description

If you receive the following dump:

  • Category: ABAP Programming Error

  • Runtime Errors: UNCAUGHT_EXCEPTION

  • Exception: /BNWVS/CX_GENERAL_ERROR

  • ABAP Program: /BNWVS/SAPLPARALLEL_PROCESSING

image-20210615-181325.png

Cause

Any error in class /bnwvs/cl_config_provider=>load_def is caused by the framework being unable to find configuration in the Group Definition area

image-20210615-181304.png

Resolution

This can be caused by the cached shared memory area not being up to date. To ensure the cached shared memory area is up-to-date please perform the following steps:

  • Ensure all 3 PowerConnect jobs are stopped 

image-20210615-184002.png
  • Clear the shared memory component. Run tcode SHMM and ensure you invalidate the shared memory system wide for all /BNWVS/ memory segments 

image-20210615-184056.png
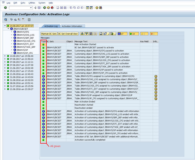
  • Ensure the BC SET is correctly activated with no errors 

image-20210615-184232.png
  • Restart the PowerConnect jobs

image-20210615-184403.png
  • Ensure the shared memory component is reloaded

image-20210615-184425.png

Product version

Product

From

To

PowerConnect [NW,S4HANA,S4HANA Cloud]

[Affected version from]

[Affected version to]

[SAP product version]

Product

Component

From

To